Hugging Face
Models
Datasets
Spaces
Community
Docs
Enterprise
Pricing
Log In
Sign Up
ByteDance
/
SDXL-Lightning
like
2.1k
Follow
ByteDance
3.8k
Text-to-Image
Diffusers
stable-diffusion
arXiv:
2402.13929
License:
openrail++
Model card
Files
Files and versions
xet
Community
62
Deploy
Use this model
main
SDXL-Lightning
/
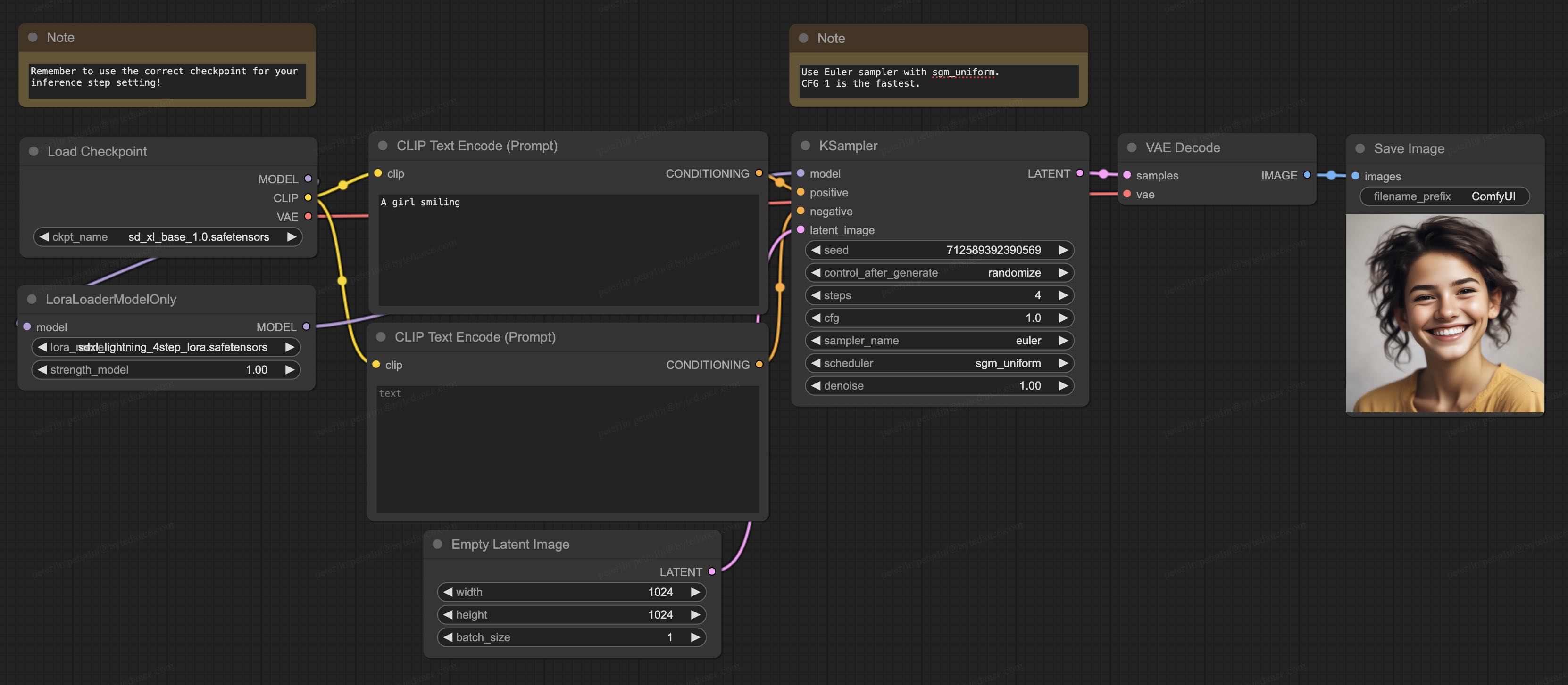
comfyui
863 kB
1 contributor
History:
2 commits
PeterL1n
Update ComfyUI workflow
df6d2ec
over 1 year ago
sdxl_lightning_workflow_full.jpg
Safe
270 kB
Update ComfyUI workflow
over 1 year ago
sdxl_lightning_workflow_full.json
Safe
6.64 kB
Update ComfyUI workflow
over 1 year ago
sdxl_lightning_workflow_full_1step.jpg
Safe
285 kB
Update ComfyUI workflow
over 1 year ago
sdxl_lightning_workflow_full_1step.json
Safe
7.18 kB
Update ComfyUI workflow
over 1 year ago
sdxl_lightning_workflow_lora.jpg
Safe
287 kB
Update ComfyUI workflow
over 1 year ago
sdxl_lightning_workflow_lora.json
Safe
7.44 kB
Update ComfyUI workflow
over 1 year ago